MCP
PersistentAI provides comprehensive Model Context Protocol integration that transforms any MCP-compliant server into native workflow components, enabling seamless integration with external AI tools, resources, and services through a unified, type-safe interface.
The MCP integration implements a multi-transport connection system with automatic fallback capabilities for maximum compatibility across different server implementations. Connections first attempt to use StreamableHTTPClientTransport for optimal performance, automatically falling back to SSEClientTransport for legacy server compatibility. The system handles connection failures gracefully with configurable timeouts, retry logic, and connection pooling to maintain reliable communication with external MCP servers even under adverse network conditions.

Secure Authentication & Resource Access
MCP connections support sophisticated authentication mechanisms including custom headers, API keys, and complex multi-field credentials, all managed through PersistentAI's encrypted secret system. The platform's HeaderPair authentication allows for flexible credential configuration while maintaining enterprise-grade security through context-isolated decryption. Resource reading capabilities enable workflows to access external data sources, documents, and APIs exposed by MCP servers, with automatic content type detection and proper handling of both text and binary resources.

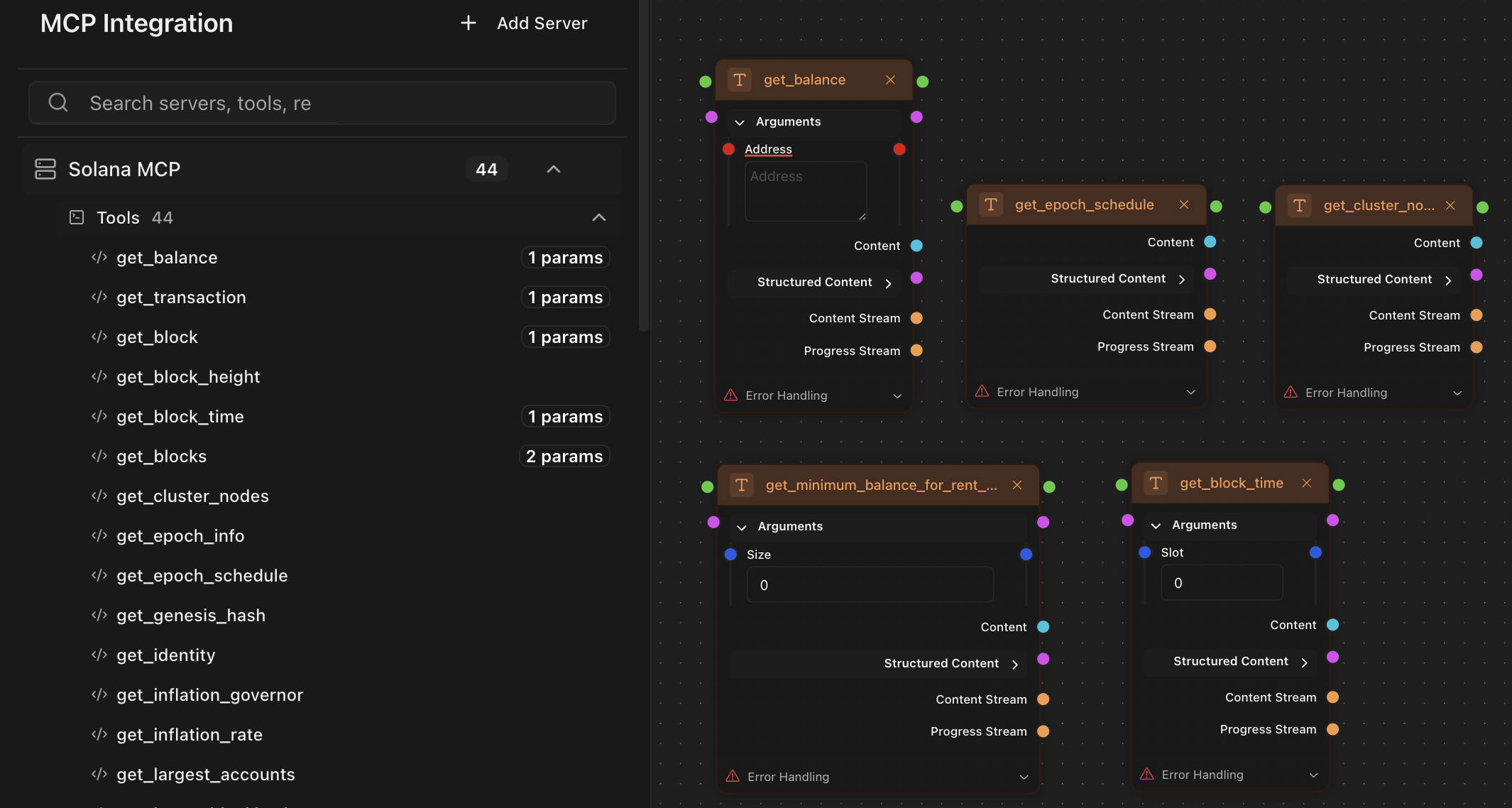
Dynamic Tool Discovery & Execution
Connected MCP servers expose their available tools through PersistentAI's dynamic tool calling system, which automatically generates properly typed input schemas and handles complex parameter validation. The framework supports mutable output schemas that adapt based on tool definitions, enabling workflows to work with diverse data structures returned by different tools. Real-time progress streaming provides immediate feedback during long-running tool operations, with comprehensive error handling that captures and propagates detailed failure information for debugging and monitoring purposes.

Automatic Server-to-Node Transformation
PersistentAI automatically wraps any MCP server into native workflow nodes by simply providing the server URL, eliminating the need for custom integration code or manual API mapping. The system dynamically discovers available tools, prompts, and resources from connected MCP servers and generates corresponding node interfaces with full type safety and schema validation. This auto-discovery mechanism continuously syncs with server capabilities, automatically updating node configurations when servers add new tools or modify existing ones, ensuring workflows remain current without manual intervention.
