Tools (Anthropic LLMs only)
A tool is a structured interface that allows an LLM to execute external functions during conversation. Instead of just generating text, the model can pause generation, call a function with specific parameters, receive the result, and incorporate that data into its response. Tools extend the agent's capabilities and let it iterate until the agent considers the task completed.
The following components must be present to empower your agents with tools in PersistentAI.
LLM Connection
Currently, only Anthropic models support tools in fireflow. You should use Anthropic LLM Call node
Tools
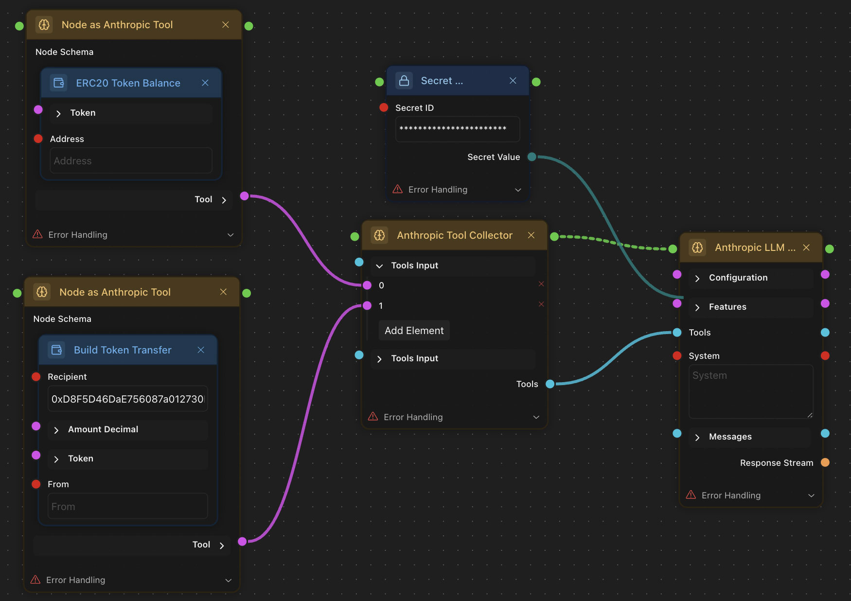
Any node can become an Anthropic Tool with Node as Antropic Tool.

You should drag the node that you want to convert into a tool and drop it inside the box. Leave the inputs empty if you would like the agent to fill them or put the value if it needs to be persistent.
If you have multiple tools you want the agent to use, connect all tools to the Tool Collector node. Then, connect an array of tools to the LLM.

When connected, tools automatically transmit data on node descriptions, schemas, port types, available fields, etc. to the LLM. The LLM will always see the list of tools and be able to call them.
However, you still have to explain how you want these tools to be used and provide necessary context in the System Prompt.
Anthropic LLM Call accepts Chat History in a special format. In practice, you can still put Chat History to some dedicated section in the System Prompt, but it's better to use the custom field to ensure the best response quality. Using it is explained in #anthropic-llm-call.